CPU: AMDs sparsamer Llano für Desktops als neue Mittelklasse

In wenigen Tagen sollen sie verfügbar sein, die letzten neuen AMD-Prozessoren, die auf der K10-Architektur des Phenom II basieren. Sie sollen Intel bei Mittelklasse-PCs Konkurrenz machen, bevor im Herbst 2011 die neue Architektur Bulldozer mit den FX-CPUs AMDs neue Spitzenmodelle hervorbringen wird.
Wie schon die Llanos für Notebooks sind auch die Prozessorkerne mit dem Codenamen "Husky" der Desktop-Llanos überarbeitete Versionen der K10-Kerne "Propus", wie sie auch in den Athlon II X4 zu finden waren. Die Verwandtschaft zum Athlon II, nicht zum Phenom II, zeigt sich im Fehlen eines L3-Caches – er ist beim Desktop-Llano nicht vorgesehen.















Obwohl die Desktop-Llanos von den Athlon II abgeleitet sind, brauchen sie einen neuen Sockel. Das ist nötig, weil es sich um AMDs erste "accelerated processing unit", APU, handelt. Der Grafikkern, der nach Willen des Chipherstellers immer mehr Aufgaben übernehmen soll, ist also auf dem Die integriert – und dessen Signale müssen irgendwie auch durch den Sockel zu den Display-Controllern gelangen.
Folglich gibt es den neuen Sockel FM1 mit 905 Kontakten auf Seiten der CPU. Der bisherige AM3 verfügt zwar über 941 Kontakte, dessen Belegung ist aber so dicht, dass keine Änderungen für die Grafikdaten möglich waren. Die neuen Prozessoren der Serie A brauchen also auch neue Mainboards – AMD zielt hier klar auf Komplett-PCs, nicht auf Auf- oder Umrüster. Die werden erst mit den FX-CPUs – ohne integrierte Grafik – wieder bedient, die zumindest auf einigen AM3-Boards laufen sollen.
Die neue Plattform Lynx
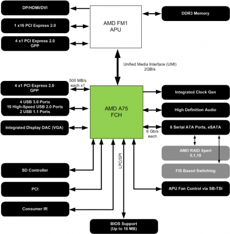
Da die Serie A für neue Desktop-PCs vorgesehen ist, gibt ihr AMD auch mit der Lynx genannten Plattform neue Chipsätze mit auf den Weg. Es handelt sich um die Modelle A75 und A55. Der A75 ist dabei so gut ausgestattet, wie man es eigentlich bei Highend-PCs erwarten würde: Sechs Ports für SATA mit 6 GBit/s und vier für USB 3.0 sind integriert, AMD braucht hier keine Zusatzchips.
Selbst bei Intels am besten ausgestatten Chipsätzen der Serie 6 gibt es nur höchstens zwei 6-GBit-Ports für SATA-Laufwerke, USB 3.0 müssen die Mainboard-Hersteller – wie auch Intel selbst mit seinen Boards – über Zusatzbausteine nachrüsten.















Wenn so viele moderne Schnittstellen für günstige PCs aber gar nicht notwendig sind, gibt es auch noch den Chipsatz A55 – der bringt aber gar keine 6-GBit-Ports oder USB 3.0 mit. Da wundert es nicht, dass die Mainboard-Hersteller für Selbstbau-Fans bisher nur Mainboards mit dem A75-Chipsatz angekündigt haben.
Ein kleines Detail lässt, neben der fehlenden Notwendigkeit von Zusatzchips für moderne Schnittstellen, die Llano-Mainboards nochmals günstiger werden, als das bei Intel-basierten Boards möglich wäre. Sowohl A55 wie A75 besitzen eigene Controller für einen PCI-Bus mit mehreren Slots. Intel hat diese überholte Schnittstelle bei seinen 6er-Chipsätzen gestrichen .
Weil aber noch viele PCI-Karten, beispielsweise für Audio- und Video-Schnittstellen, ihren Dienst tun, rüsten manche Mainboardhersteller sie durch PCIe-PCI-Bridges nach. Das reduziert die Zahl der freien PCI-Express-Lanes weiter und macht das Führen der Leiterbahnen (Routing) auf den Mainboards komplizierter.
Schnelle integrierte Grafik, undurchsichtige Produktpolitik
Ein Highlight der Desktop-Llanos sind die integrierten Radeon-Kerne. Sie können aus bis zu 400 Rechenwerken mit maximal 600 MHz Takt bestehen. In diesem Fall heißt der GPU-Teil Radeon HD 6550D. Er ist in den schnellsten Llanos wie dem A8-3850 (2,9 GHz) verbaut. Bei den kleineren Modellen mit weniger als vier CPU-Kernen, die AMD aber noch nicht offiziell angekündigt hat, sind jedoch auch deutlich abgespeckte GPUs vorgesehen.















Zum Test schickte AMD bisher aber nur den A8-3850, er ist mit der Radeon HD 6550D bestückt und den A6-3650. Seine Radeon HD 6530D ist mit 320 Kernen versehen, die aber nur mit 433 MHz laufen. Nach den Messungen unserer Kollegen von PC Games Hardware ist(öffnet im neuen Fenster) der schnellere GPU-Kern Radeon HD 6550D je nach Spiel zwei bis dreimal so schnell wie Intels HD Graphics 3000.
Dabei liegt die Leistung aber immer noch nur auf dem Niveau der Einstiegs-Grafikkarten Radeon HD 5570, die zu Preisen um 70 Euro erhältlich sind – dieses Geld spart man sich jedoch mit dem Kauf des für rund 130 Euro erwarteten A8-3850. Erwartet deswegen, weil AMD vor dem Marktstart der Prozessoren zwar auch die üblichen OEM-Preise für 1.000er-Stückzahlen, aber auch einen "geschätzten Einzelhandelspreis" angegeben hat.
Die OEM-Preise gibt es zudem bisher nur für zwei Modelle: Der A8-3850 (2,9 GHz) soll 135 US-Dollar kosten, und der A6-3650 (2,4 bis 2,6 GHz) 115 US-Dollar. Diese beiden CPUs sollen laut AMD ab dem 3. Juli 2011 in großen Stückzahlen verfügbar sein.
Dazu kommen aber AMD zufolge noch zwei andere CPUs. Inoffizielle Roadmaps sprechen auch von sieben Modellen der Serie A. Dabei sind aber auch Versionen mit zwei und drei Kernen eingerechnet, die AMD noch nicht angekündigt hat. Ob diese CPUs auch regulär in den Handel gelangen oder nur für PC-Hersteller vorgesehen sind, ist noch nicht abzusehen. Und bestätigte Preise dafür gibt es auch noch nicht.
Zudem sind die Modellbezeichnungen noch undurchsichtiger als bei Intels Prozessoren der Serie Core-i-2000. Viel Verwirrung dürfte stiften, dass eine CPU, die "A8" als Anfang der Bezeichnung trägt, nicht unbedingt mit Turbo-Core arbeiten kann. Der schnellste Llano, A8-3850, kann das beispielsweise nicht, der nächst kleinere, A8-3800, aber schon. Er kommt aber nur auf 2,4 bis 2,6 GHz, das größere Modell arbeitet fix mit maximal 2,9 GHz, auch wenn alle Kerne ausgelastet sind.
Da der A8-3800 aber seinen Takt unter Last für alle Cores nicht weiter steigert, gibt AMD für diesen Prozessor 65 Watt TDP an, beim A8-3850 aber 100 Watt. Und beim A6-3650 mit 2,4 bis 2,6 GHz mit der langsameren Grafikeinheit 6530D sollen es wieder 100 Watt sein. Das ist insbesondere kaum nachzuvollziehen, da alle Llanos mit 32 Nanometern Strukturbreite hergestellt werden. Das Die eines Llano besteht aus rund einer Milliarde Transistoren auf 283 Quadratmillimetern.
Benchmarks und Leistungsaufnahme
Da die A-Serie für Desktop-CPUs vom Athlon II X4 abstammt, ist die Rechenleistung ihrer CPU-Kerne auch auf deren Niveau. Im Cinebench R11.5 kommt der A8-3850 mit 2,9 GHz so auf 3,84 Punkte, der mit gleichem Takt versehene Athlon II X4 635 auf 3,37 Punkte. Der leichte Vorteil für den neuen Prozessor liegt laut AMD vor allem am von 512 KByte auf 1 MByte verdoppeltem L2-Cache pro Kern.















Damit ist der schnellste Llano zwar deutlich vor Intels Core i3-2100 (3,02 Punkte), dieser verfügt aber nur über zwei Kerne. Der dreieinhalb Jahre alte Core 2 Quad Q9550, der damals aber über 550 US-Dollar kostete, ist mit 3,46 Punkten fast genauso schnell wie AMDs aktuelle CPU. Ein Umsteigen von einem derartigen PC lohnt sich mit den neuen Mittelklasse-Produkten von AMD nicht, wenn es um die reine Rechenleistung geht.
Für Unternehmen kann aber die Leistungsaufnahme entscheidend sein, denn hier sind die 32-Nanometer-CPUs von AMD viel sparsamer als ältere Prozessoren mit größeren Strukturbreiten. Die sehr genügsamen Sandy-Bridge-CPUs erreicht AMD nur bei ruhendem Windows-Desktop, das Gesamtsystem mit dem A8-3850 nahm auf 35 Watt. Schon ein Rechner mit Athlon II X4 635 kommt dabei auf über 50 Watt.
Unter Last mit Spielen, hier Anno 1404, ist AMDs Kombination aus CPU- und GPU-Kernen auf einem Die aber viel stromhungriger als Intels Lösung – die Grafikleistung liegt dabei aber auch doppelt so hoch. Der Rechner mit dem A8-3850 nimmt bei diesem Spiel 106 Watt auf, Intels Core i3-2100 braucht für die halbe Bildrate 66 Watt. Das Verhältnis Rechenleistung pro Watt fällt damit für AMD aber gut aus.
Zahlreiche weitere Messungen, unter anderem zu Blu-ray-Wiedergabe und anderen Spielen bieten unsere Kollegen von PC Games Hardware(öffnet im neuen Fenster) an.
Fazit
AMD will den Markt für Desktop-PCs zwischen 400 und 700 US-Dollar bedienen, und darauf – eher 400 bis 600 US-Dollar – sind die Llano-APUs auch zugeschnitten. Die Rechenleistung der K10-Kerne reicht für Alltagsaufgaben leicht aus und die integrierte Grafik ist in diesem Gebiet bisher konkurrenzlos.















Damit ergibt sich für PC-Hersteller auch die Möglichkeit, kompakte All-in-One-PCs zu bauen, bei denen keine teuren Komponenten aus der Notebookwelt mehr verwendet werden müssen. Denn der größte Vorteil von AMDs erster Desktop-APU ist die allgemein niedrige Leistungsaufnahme bei geringer Last und die hohe Energieeffizienz bei Spielen.
Für selbst gebaute PCs sind die neuen Prozessoren nur dann interessant, wenn das in den Chipsatz A75 integrierte 6-GBit-SATA und USB 3.0 wirklich genutzt werden sollen. Der neue Sockel FM1 macht einen Wechsel des Mainboards unerlässlich. Zudem ist noch nicht sicher, wie langlebig der neue Sockel werden wird.



